Building a ViewComfy app is a simple process and can be done via our online editor or locally with our open source solution. We have two video guides to help people get started:Documentation Index
Fetch the complete documentation index at: https://docs.viewcomfy.com/llms.txt
Use this file to discover all available pages before exploring further.
Building the app
To get started, you need to use the workflow_api.json file from the workflow you want to turn into an app. There are more details on how to get that file here. Once you have the file ready, you just need to drop it in the editor.
Editing the app

Link your App with the ViewComfy Cloud API Endpoint
The “ViewComfy Endpoint” is the API link to your deployment. The deployment is where the workflow you used to make the app will run (ei. generate content). With the latest update of our cloud, you can simply select the name of the deployment you want to use to run your workflow using the dropdown. Alternatively, you can get the endpoint from your workflow dashboard.
Editing inputs
In the app editor, you can delete the parameters you don’t want to expose, update default values and control the way your inputs will be displayed. To update the default value of an input you don’t want to expose in the UI, you need to hide it instead of deleting it. Deleting it will revert to the value that was saved in the workflow_api file you used to create the app. Using the input menu, you can change the following input properties:- input name (label)
- input type
- validation values
- default values (in cases where you want to expose the input to the user)
- add help text, tooltip and custom error messages

Using the mask editor
To allow your users to apply a mask on the images they use as input, you need to select the “Image with Mask Editor” input type. This input type behaves the same way as the load image node in ComfyUI.
managing outputs
Supported output types are rendered by their mime-type- Image (image/)
- Video (video/)
- Audio (audio/)
- Text (.txt)
- PSD Files (image/vnd.adobe.photoshop)
Compare images side by side
You can compare any two images using the compare output feature

Display text
To display text, you need to save the text in your workflow using the “save text” node from our utils node pack and enable text output in the app editor.
Display the name of the output file
You can enable this option to display the file name in the output section of the playground

__, for example: __text__, the text between ’ __’ will be shown instead.
- In the case of the SaveImage Node, it will automatically add an _ to the file name, that’s why you should only add 1 after the name, like in the picture


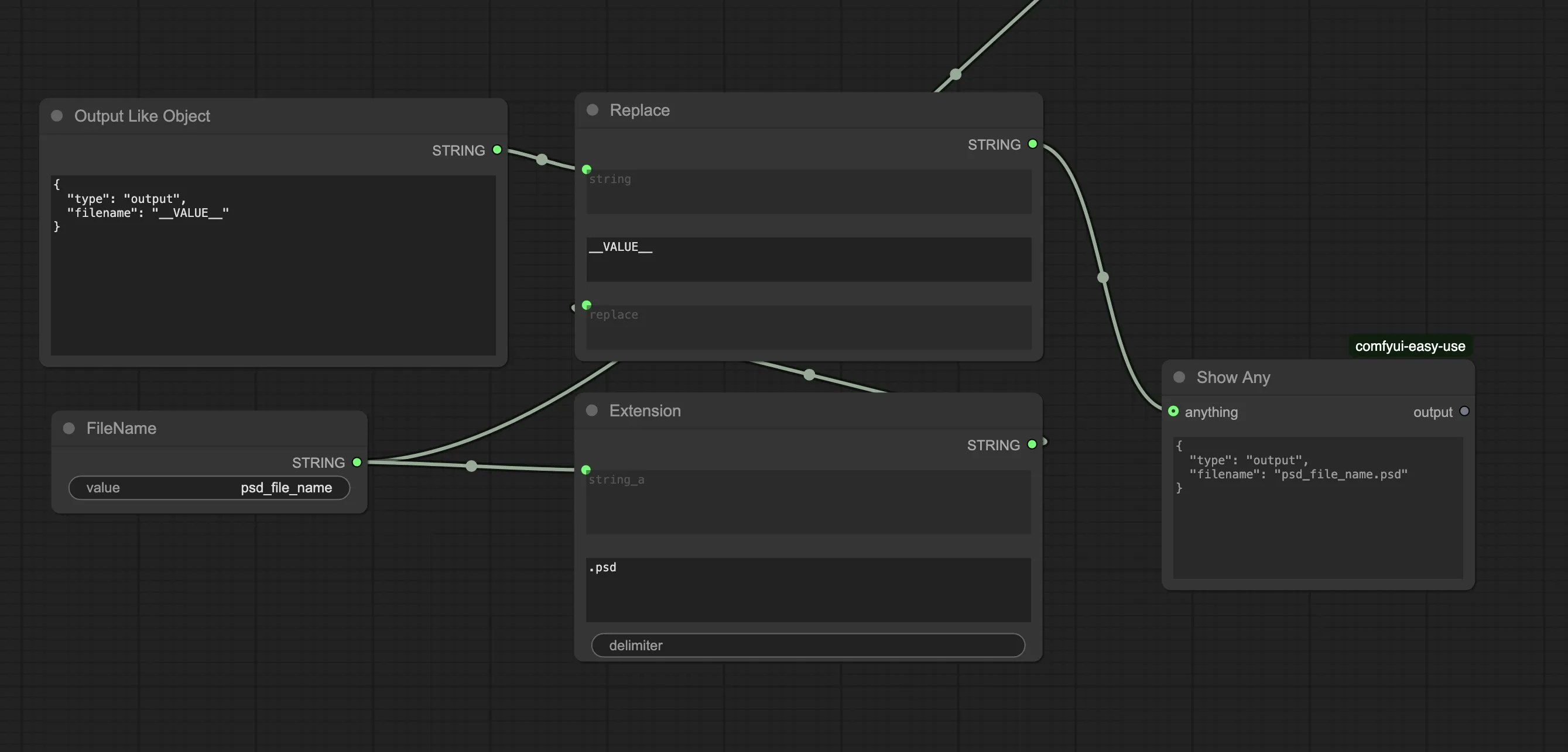
Example creating a PSD file Output
To create a .psd file that ViewComfy can display in the playground page, you need to connect it to a “Show Any” node and make sure that the output has the following shape.
Editing the app (Advanced)
It is also possible to make more advanced edits to the apps by making changes directly in the view_comfy.json file. If you use Cursor, you can use our Cursor Rule to help you. (We have some examples on how to do that here).Supported input types
- text
- long-text
- number
- boolean
- video
- image
- audio
- seed => seed, noise_seed, rand_seed
- number slider => with min, max and step.
- select => list of options (label and value) e.g:
view_comfy.json file structure
You can download the view_comfy.json file from the editor (“Download as ViewComfy JSON”). The section of the json file called “viewComfyJSON” is what defines the UI elements inside the app. More specifically, the “input” and “advancedInputs” sections are the ones that define the parameters.- The input name in the UI is the input “title”
- Default values are stored in “value”
- The UI will render the inputs in the same order as in the json
- You can create dropdowns by changing the input type to select and adding a list of labels.
Rename parameters
So, for example, you can rename the “CLIP Text Encode (Positive Prompt)” input to “prompt” and remove the default value by changing that input to:Create dropdowns

Dropdown
Organise parameters
And finally, you can rename that input to “Controlnet type” and bring it to the top (and outside of the advanced input section), so that the viewComfyJSON section of the json ends up looking like this:Create sliders

Input Tooltips
You can add tooltips beside your input to add helpful information to the user
tooltip key to a parameter and if you want to add a new line you can add the \n
Input Help text
You can add a help text below your input to add guidance information to the user
helpText key of a parameter and if you want to add a new line you can add the \n